Run an evaluation with large file inputs
In addition to supporting file attachments with traces, LangSmith supports arbitrary file attachments with your examples, which you can consume when you run experiments.
This is particularly useful when working with LLM applications that require multimodal inputs or outputs.
When dealing with large files, it's recommended to upload them as attachments rather than embedding them in your JSON inputs or outputs via base64 encoding.
Attachments are more efficient because base64 encoding increases data size, leading to slower uploads and downloads. This also avoid potential performance bottlenecks with parsing large JSON payloads.
Finally, attachments are more user-friendly in the LangSmith UI, as they are rendered as files with previews, rather than as base64-encoded strings.
Add examples with attachments to a LangSmith dataset
SDK
To upload examples with attachments using the SDK, you need to use the upload_examples_multipart/update_examples_multipart Python methods or the uploadExamplesMultipart/updateExamplesMultipart TypeScript methods.
This method allows you to pass in a list of examples with attachments.
All of the below features are available in the following SDK versions:
- Python SDK: >=0.2.3
- JS/TS SDK: >=0.2.13
- Python
- TypeScript
In the Python SDK, you can use the upload_examples_multipart method to upload examples with attachments.
Note that this is a different method from the standard create_examples method, which currently not support attachments.
Utilize the ExampleUploadWithAttachments type to define examples with attachments.
Each Attachment requires:
mime_type(str): The MIME type of the file (e.g.,"image/png").data(bytes | Path): The binary content of the file, or the file path.
You can also define an attachment with a tuple tuple of the form (mime_type, data) for convenience.
Note that to use the file path instead of the raw bytes, you need to set the dangerously_allow_filesystem option to True.
import requests
import uuid
from pathlib import Path
from langsmith import Client
from langsmith.schemas import ExampleUploadWithAttachments, Attachment
# Publicly available test files
pdf_url = "https://www.w3.org/WAI/ER/tests/xhtml/testfiles/resources/pdf/dummy.pdf"
wav_url = "https://openaiassets.blob.core.windows.net/$web/API/docs/audio/alloy.wav"
# Fetch the files as bytes
pdf_bytes = requests.get(pdf_url).content
wav_bytes = requests.get(wav_url).content
# Define the LANGCHAIN_API_KEY environment variable with your API key
langsmith_client = Client()
dataset_name = "attachment-test-dataset:" + str(uuid.uuid4())[0:8]
dataset = langsmith_client.create_dataset(
dataset_name=dataset_name,
description="Test dataset for evals with publicly available attachments",
)
# Create example id
example_id = uuid.uuid4()
# Define the example with attachments
example = ExampleUploadWithAttachments(
id=example_id,
inputs={
"audio_question": "What is in this audio clip?",
"image_question": "What is in this image?"
},
outputs={
"audio_answer": "The sun rises in the east and sets in the west. This simple fact has been observed by humans for thousands of years.",
"image_answer": "A mug with a blanket over it."
},
attachments={
"my_pdf": ("application/pdf", pdf_bytes),
"my_wav": Attachment(mime_type="audio/wav", data=wav_bytes),
"my_img": ("image/png", Path(__file__).parent / "my_img.png")
},
)
# Upload the examples with attachments
# Must pass the dangerously_allow_filesystem flag to allow file paths
langsmith_client.upload_examples_multipart(dataset_id=dataset.id, uploads=[example], dangerously_allow_filesystem=True)
In the TypeScript SDK, you can use the uploadExamplesMultipart method to upload examples with attachments.
Note that this is a different method from the standard createExamples method, which currently does not support attachments.
Each attachment requires either a Uint8Array or an ArrayBuffer as the data type.
Uint8Array: Useful for handling binary data directly.ArrayBuffer: Represents fixed-length binary data, which can be converted toUint8Arrayas needed.
Note that you cannot directly pass in a file path in the TypeScript SDK, as accessing local files is not supported in all runtime environments.
import { Client } from "langsmith";
import { v4 as uuid4 } from "uuid";
// Publicly available test files
const pdfUrl = "https://www.w3.org/WAI/ER/tests/xhtml/testfiles/resources/pdf/dummy.pdf";
const wavUrl = "https://openaiassets.blob.core.windows.net/$web/API/docs/audio/alloy.wav";
const pngUrl = "https://www.w3.org/Graphics/PNG/nurbcup2si.png";
// Helper function to fetch file as ArrayBuffer
async function fetchArrayBuffer(url: string): Promise<ArrayBuffer> {
const response = await fetch(url);
if (!response.ok) {
throw new Error(`Failed to fetch ${url}: ${response.statusText}`);
}
return response.arrayBuffer();
}
// Fetch files as ArrayBuffer
const pdfArrayBuffer = await fetchArrayBuffer(pdfUrl);
const wavArrayBuffer = await fetchArrayBuffer(wavUrl);
const pngArrayBuffer = await fetchArrayBuffer(pngUrl);
// Create the LangSmith client (Ensure LANGSMITH_API_KEY is set in env)
const langsmithClient = new Client();
// Create a unique dataset name
const datasetName = "attachment-test-dataset:" + uuid4().substring(0, 8);
// Create the dataset
const dataset = await langsmithClient.createDataset(datasetName, {
description: "Test dataset for evals with publicly available attachments",
});
// Define the example with attachments
const exampleId = uuid4();
const example = {
id: exampleId,
inputs: {
audio_question: "What is in this audio clip?",
image_question: "What is in this image?",
},
outputs: {
audio_answer: "The sun rises in the east and sets in the west. This simple fact has been observed by humans for thousands of years.",
image_answer: "A mug with a blanket over it.",
},
attachments: {
my_pdf: {
mimeType: "application/pdf",
data: pdfArrayBuffer
},
my_wav: {
mimeType: "audio/wav",
data: wavArrayBuffer
},
my_img: {
mimeType: "image/png",
data: pngArrayBuffer
},
},
};
// Upload the example with attachments to the dataset
await langsmithClient.uploadExamplesMultipart(dataset.id, [example]);
Once you upload examples with attachments, you can view them in the LangSmith UI. Each attachment will be rendered as a file with a preview, making it easy to inspect the contents.

From existing runs
When adding runs to a LangSmith dataset, attachments can be selectively propagated from the source run to the destination example. To learn more, please see this guide.

From the LangSmith UI
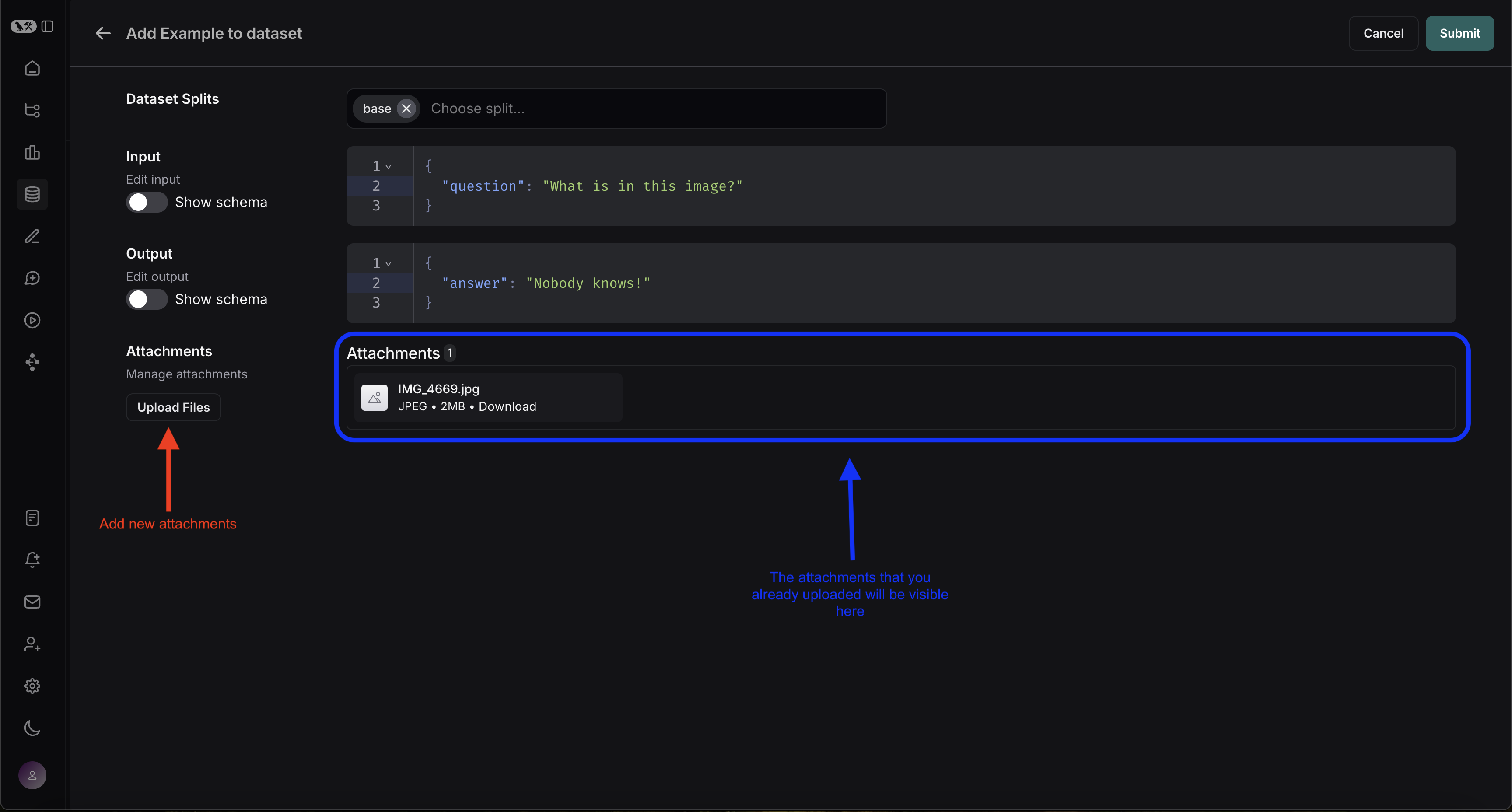
You can also upload examples with attachments directly from the LangSmith UI. You can do so by clicking the + Example button in the Examples tab of the dataset UI.
You can then upload the attachments that you want by using the "Upload Files" button:

Running evaluations with attachments
Once you have a dataset that contains examples with file attachments, you can run evaluations that process these attachments.
Define a target function with attachments
Now that we have a dataset that includes examples with attachments, we can define a target function to run over these examples. The following example simply uses OpenAI's GPT-4o model to answer questions about an image and an audio clip.
- Python
- TypeScript
The target function you are evaluating must have two positional arguments in order to consume the attachments associated with the example, the first must be called inputs and the second must be called attachments.
- The
inputsargument is a dictionary that contains the input data for the example, excluding the attachments. - The
attachmentsargument is a dictionary that maps the attachment name to a dictionary containing a presigned url, mime_type, and a reader of the bytes content of the file. You can use either the presigned url or the reader to get the file contents. Each value in the attachments dictionary is a dictionary with the following structure:
{
"presigned_url": str,
"mime_type": str,
"reader": BinaryIO
}
from langsmith.wrappers import wrap_openai
import base64
from openai import OpenAI
client = wrap_openai(OpenAI())
# Define target function that uses attachments
def file_qa(inputs, attachments): # Read the audio bytes from the reader and encode them in base64
audio_reader = attachments["my_wav"]["reader"]
audio_b64 = base64.b64encode(audio_reader.read()).decode('utf-8')
audio_completion = client.chat.completions.create(
model="gpt-4o-audio-preview",
messages=[
{
"role": "user",
"content": [
{
"type": "text",
"text": inputs["audio_question"]
},
{
"type": "input_audio",
"input_audio": {
"data": audio_b64,
"format": "wav"
}
}
]
}
]
# Most models support taking in an image URL directly in addition to base64 encoded images
# You can pipe the image pre-signed URL directly to the model
image_url = attachments["my_img"]["presigned_url"]
image_completion = client.chat.completions.create(
model="gpt-4o-mini",
messages=[
{
"role": "user",
"content": [
{"type": "text", "text": inputs["image_question"]},
{
"type": "image_url",
"image_url": {
"url": image_url,
},
},
],
}
],
)
return {
"audio_answer": audio_completion.choices[0].message.content,
"image_answer": image_completion.choices[0].message.content,
}
In the TypeScript SDK, the config argument is used to pass in the attachments to the target function if includeAttachments is set to true.
The config will contain attachments which is an object mapping the attachment name to an object of the form:
{
presigned_url: string,
mime_type: string,
}
import OpenAI from "openai";
import { wrapOpenAI } from "langsmith/wrappers";
const client: any = wrapOpenAI(new OpenAI());
async function fileQA(inputs: Record<string, any>, config?: Record<string, any>) {
const presignedUrl = config?.attachments?.["my_wav"]?.presigned_url;
if (!presignedUrl) {
throw new Error("No presigned URL provided for audio.");
}
const response = await fetch(presignedUrl);
if (!response.ok) {
throw new Error(`Failed to fetch audio: ${response.statusText}`);
}
const arrayBuffer = await response.arrayBuffer();
const uint8Array = new Uint8Array(arrayBuffer);
const audioB64 = Buffer.from(uint8Array).toString("base64");
const audioCompletion = await client.chat.completions.create({
model: "gpt-4o-audio-preview",
messages: [
{
role: "user",
content: [
{ type: "text", text: inputs["audio_question"] },
{
type: "input_audio",
input_audio: {
data: audioB64,
format: "wav",
},
},
],
},
],
});
const imageUrl = config?.attachments?.["my_img"]?.presigned_url
const imageCompletion = await client.chat.completions.create({
model: "gpt-4o-mini",
messages: [
{
role: "user",
content: [
{ type: "text", text: inputs["image_question"] },
{
type: "image_url",
image_url: {
url: imageUrl,
},
},
],
},
],
});
return {
audio_answer: audioCompletion.choices[0].message.content,
image_answer: imageCompletion.choices[0].message.content,
};
}
Define custom evaluators with attachments
In addition to using attachments inside of your target function, you can also use them inside of your evaluators as follows. The exact same rules apply as above to determine whether the evaluator should receive attachments.
The evaluator below uses an LLM to judge if the reasoning and the answer are consistent. To learn more about how to define llm-based evaluators, please see this guide.
- Python
- TypeScript
# Assumes you've installed pydantic
from pydantic import BaseModel
def valid_image_description(outputs: dict, attachments: dict) -> bool:
"""Use an LLM to judge if the image description and ime are consistent."""
instructions = """
Does the description of the following image make sense?
Please carefully review the image and the description to determine if the description is valid."""
class Response(BaseModel):
description_is_valid: bool
image_url = attachments["my_img"]["presigned_url"]
response = client.beta.chat.completions.parse(
model="gpt-4o",
messages=[
{
"role": "system",
"content": instructions
},
{
"role": "user",
"content": [
{"type": "image_url", "image_url": {"url": image_url}},
{"type": "text", "text": outputs["image_answer"]}
]
}
],
response_format=Response
)
return response.choices[0].message.parsed.description_is_valid
langsmith_client.evaluate(
file_qa,
data=dataset_name,
evaluators=[valid_image_description],
)
import { zodResponseFormat } from 'openai/helpers/zod';
import { z } from 'zod';
import { evaluate } from "langsmith/evaluation";
const DescriptionResponse = z.object({
description_is_valid: z.boolean(),
});
async function validImageDescription({
outputs,
attachments,
}: {
outputs?: any;
attachments?: any;
}): Promise<{ key: string; score: boolean}> {
const instructions = `Does the description of the following image make sense?
Please carefully review the image and the description to determine if the description is valid.`;
const imageUrl = attachments?.["my_img"]?.presigned_url
const completion = await client.beta.chat.completions.parse({
model: "gpt-4o",
messages: [
{
role: "system",
content: instructions,
},
{
role: "user",
content: [
{ type: "image_url", image_url: { url: imageUrl } },
{ type: "text", text: outputs?.image_answer },
],
},
],
response_format: zodResponseFormat(DescriptionResponse, 'imageResponse'),
});
const score: boolean = completion.choices[0]?.message?.parsed?.description_is_valid ?? false;
return { key: "valid_image_description", score };
}
const resp = await evaluate(fileQA, {
data: datasetName,
// Need to pass flag to include attachments
includeAttachments: true,
evaluators: [validImageDescription],
client: langsmithClient
});
Manage datasets with attachments
Manage programmatically
In the code above, we showed how to add examples with attachments to a dataset. It is also possible to update these same examples using the SDK.
As with existing examples, datasets are versioned when you update them with attachments. Therefore, you can navigate to the dataset version history to see the changes made to each example. To learn more, please see this guide.
When updating an example with attachments, you can update attachments in a few different ways:
- Pass in new attachments
- Rename existing attachments
- Delete existing attachments
- Python
- TypeScript
from langsmith.schemas import ExampleUpdateWithAttachments, AttachmentsOperations
example_update = ExampleUpdateWithAttachments(
id=example_id,
attachments={
# These are net new attachments
"my_new_file": ("text/plain", b"foo bar"),
},
attachments_operations=AttachmentsOperations(
# Retained attachments will stay exactly the same
retain=["my_img"],
# Renaming attachments preserves the original data
rename={
"my_wav": "my_new_wav",
}
# Any attachments not in rename/retain will be deleted
# In this case, that would be "my_pdf"
),
)
langsmith_client.update_example_with_attachments(dataset_id=dataset.id, updates=[example_update])
import { ExampleUpdateWithAttachments } from "langsmith/schemas";
const exampleUpdate: ExampleUpdateWithAttachments = {
id: exampleId,
attachments: {
// These are net new attachments
"my_new_file": {
mimeType: "text/plain",
data: Buffer.from("foo bar")
},
},
attachments_operations: {
// Retained attachments will stay exactly the same
retain: ["my_img"],
// Renaming attachments preserves the original data
rename: {
"my_wav": "my_new_wav",
},
// Any attachments not in rename/retain will be deleted
// In this case, that would be "my_pdf"
},
};
await langsmithClient.updateExamplesMultipart(
dataset.id,
[exampleUpdate],
);
Currently, errors are not thrown if you pass the wrong attaachment name to rename or retain.
New attachments ALWAYS take precedence over existing attachments. So if you upload a new attachment
name "foo" and try to retain or rename an existing attachment to "foo", the new attachment will be used instead.
Anything not in rename or retain will be deleted.
From the LangSmith UI
Attachments are limited to 20MB in size in the UI.
When editing an example in the UI, you can upload new attachments, rename and delete attachemnts, and there is also a quick reset button to restore the attachments to what previously existed on the example. No changes will be saved until you click submit.
